Hey there Mithra,
thanks for writing in!
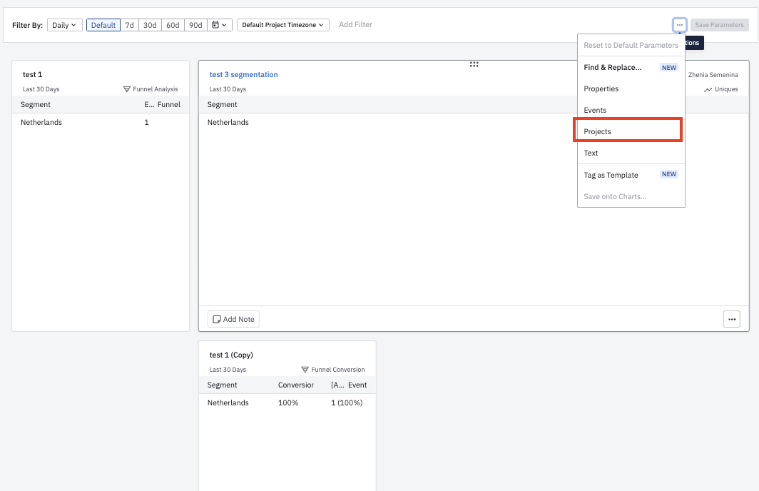
First thing that comes to mind is filtering by Projects directly:
And otherwise I would indeed play around with the ‘where’ filters:
if you have properties specific to both System Integrator side Projects and Customer side organization projects - you can filter by those.
Best,
Zhenia
Hey there I've been playing around for a couple of hours with the guide and analytics which fires properly on the UI but wouldn't give me any analytics. I read that there is another script that should be installed for the analytics part of things. Would anyone be able to guide me towards the potential script or some…
All my data is being collected through Firebase I want to export all this data in Amplitude and keep it synced with GA4, I tried adding data sources as BigQuery and GA4 both but for some reason it only partially imported the data and now its not working, I cant even see connected sources. Any help will be appreciated.
How do I transfer data from one amplitude account to another? It seems all the community chats about this have completely broken links. Easy to export, no way to import, very frustrating. :(
When using @amplitude/plugin-web-vitals-browser with Create React App v4 (react-scripts@4.0.3), the build fails with: ./node_modules/@amplitude/plugin-web-vitals-browser/node_modules/web-vitals/dist/web-vitals.js<br /><br />SyntaxError:…
Hello, I'm using SpringBoot and Kotlin to integrate with the Amplitude Export API. The official Amplitude documentation (https://amplitude.com/docs/apis/analytics/export) states that "data is available to export at a minimum within 2 hours of when the servers received it." However, there's no clear information about the…